随着人才招聘市场环境从企业主导逐渐转变为求职者主导,人才引进工作的难度指数更是逐年上升,招聘工作也从年底招人难慢慢演变成各种日常招人难,甚至是年后招人难,为了帮助更多HR打破大企业人才扎堆、小企业人才难求的招聘困境,东宝HR关键能力提升营第五课,特别以年后招聘规划为主题,为大家带来企业快速招聘、高效留人的各种小妙招。

2022年开启才一周的时间,HR关键能力提升营的第五课就妥妥安排上了,早在2021年12月份,提升营的学员们就积极反馈了招聘模块的困境和疑问点,希望在课程中学习到招聘渠道、面试技巧、人员甄选、资源利用等多方面的破局思维和突破方法。

针对学员们关于招聘的疑惑和担忧,储部长更是从招人、留人的双重角度出发,用招聘筹备规划为2022春招打开新局面。
春招作为企业招聘每年的重头戏,布局工作必不可少,很多企业都等待年后做统一安排,但年后招聘需求必然是暴增趋势,同行业、同岗位之间在招聘人才上的竞争尤为激烈,不提前做好招聘筹备规划,难有破局之路。

所以,储部长便从最容易提前规划的流程方面着手,以招聘避坑及策略布局两个维度为利器,为学员们开启了年后招聘破局的进阶之路。
1、提前做好流程规划
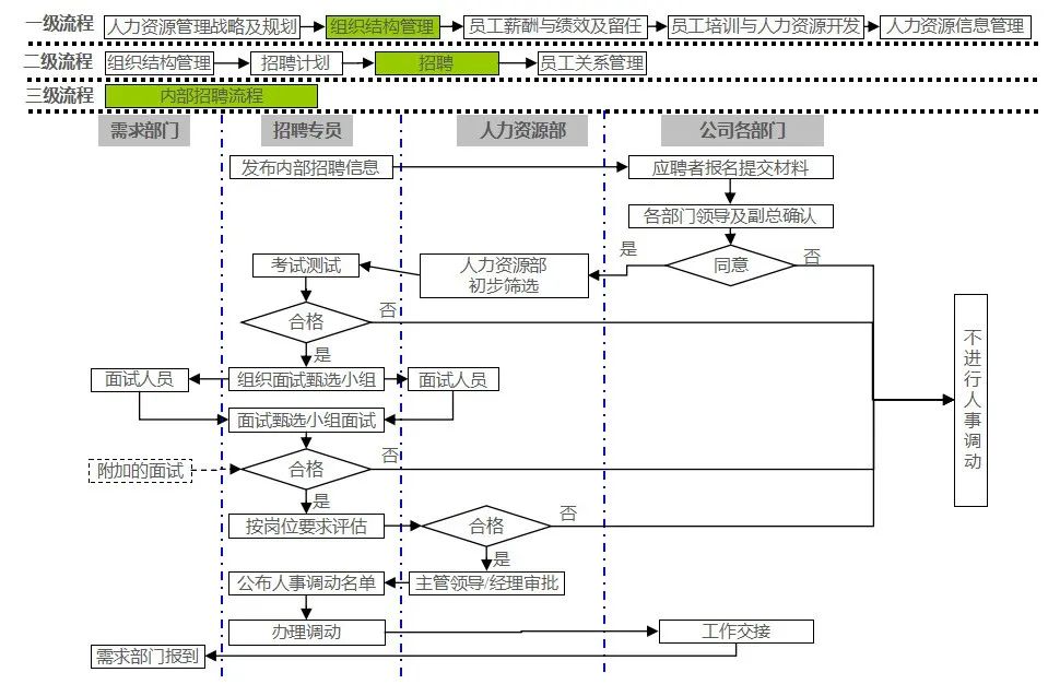
年后招聘,企业习惯性地将大部分精力都放在吸收新鲜血液的外部招聘上,殊不知内部招聘也同样重要,让优秀的人员有机会更上一层楼,让有特质的员工调整到更合适的岗位,不仅能够节省一定的外部招聘成本,还能为企业留住更多合适的、优秀的人才资源,储部长在流程梳理和提前规划这块,也给出了详细的步骤要点:

(内部招聘流程表)
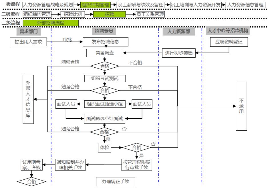
外部招聘,一定是年后招聘的重点工程,热度至少会持续1-2个月,也就是大家常说的金三银四,除了要提前确定好招聘渠道、梳理出招聘需求、建立面试甄选小组、灵活应用相关的数字化便捷工具,HR还可以提前发布企业的招聘信息,吸引有意向的人来提前关注,毕竟不少员工在年前就开始通过各种招聘渠道锁定新东家,为年后做准备。

(外部招聘流程表)
2、几个招聘避坑小法则
做人才招聘,很多企业和HR都会陷入一些常有误区,总是想着把企业形象做重度包装,挖掘更多渠道,接触和引进更优秀的候选人,最后导致人力成本增加了,但招聘质量却没有明显提升,储部长对此也提出了一些避坑的必要法则:
①最合适的,就是最好的,不要以优秀作为甄选的唯一标准;
②强调双向选择,要充分尊重求职者,并留足够的时间给求职者做最后的选择;
③坚持“条条都要有针对性”的招聘策略,提前深入业务部门,识别核心的岗位要求点;
④对企业负责和求职者都要负责,时刻维护企业正面形象的同时,也要保证不对求职者隐瞒企业的缺点;
⑤用人部门要现身考场,协助HR做好业务能力的有效识别;
⑥设计科学合理的应聘登记表,简化不必要的内容,最大程度地减少求职者的反感;
⑦坚持人才信息储备就是给企业备足粮草的信念,尽量多收集相关的人才信息。
3、招聘策略全面布局
有了避坑小法则,可以少走一些招聘的弯路,但要从本质上破局招聘,还是要有一些更加注重实操的策略和方法,储部长在课堂上,指出要从企业内部资源和招聘本身两个层面同时做优化。

针对企业内部资源,不仅要制定录用委员会制度,明确招聘面试官的选拔标准、工作内容、工作标准,形成规范化的招聘行动小组,更要开启全员招募计划,放大内部资源的价值,让每一位员工都能成为招聘的重要角色。
针对招聘面试环节,也要从3个维度出发:
①学会放大求职者的光圈,从优秀的主管中挖掘经理岗位,用更大的平台吸引优质人群;
②注意增强求职体验,给求职者留下良好印象,增加决策时被选择的几率;
③降低信息获取成本,做好人员信息登记表,为内部的人才库资源做更多储备。
选育用留是人力资源管理绕不开的话题,都说薪酬“留人”、文化“动心”,企业文化的打造不仅能留住员工的人,更能“打动”员工的心,文化活动更是最直接的体现。

但要做好一场文化活动,可不是一件容易的事情,除了前期的筹备、现场的执行,后期的总结和优化也不能少,储部长对此提出了几个要点和注意事项,希望HR能通过更好的活动管理,做好员工的融入和团队激励的工作:
1、组织活动的主题与内容,需根据公司阶段性实际情况,结合活动目的、企业文化、团队激励等来确定;
2、活动类型的选择和经费的额度要严格按照公司既有的管理方案实施;
3、活动组织前,要充分做好所有准备工作,包括场地、人员、信息传递等;
4、活动组织中,组织者要重视人员的组织、环节的把控,要发挥团队的协助意识;
5、活动结束后,要做好活动组织经验的积累和知识的提炼,并完成活动宣传,形成有效激励。
好的文化活动,既能让春招进入的新人更好地融入企业,又能持续激活组织,HR千万不可忽视其强大作用,认为只是一场简单的团建而已。
最后,储部长提出春招工作充满挑战,招聘需求前置化已经是常规操作,悬挂横幅、全渠道发布招聘信息、校招全体出动都是必不可少的,但要相信勤能补拙,只要大家精力齐聚,就一定能打赢春招这场漂亮仗。